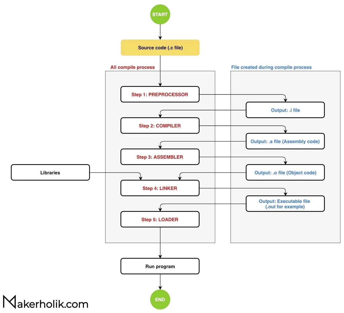
Compile c fileCompiler. обход ast compiler. compile aqemu. michaelolof vue-literal-compiler.Compile c fileCompiler process. compilation process gcc. процесс компиляции для детей. файл obj компилятор.Compile c fileGcc компилятор. gnu compiler collection. компиляция в командной строке gcc. gnu compiler collection(gcc).Compile c fileГорячие клавиши custom compiler linux. взлом украины через gnu linux. what is gnu compiler.Компилирование c++ из командной строки. команда для выгрузки файла cpp. 43g cmd. how to compile c++ file in windows cmd.Compile c fileКомпилятор линкер. compiler process. compilation process. compiler c.Compile c fileКомпилятор линкер. compiler process. execution process. файл obj компилятор.Compile c fileC++ компилятор. gnu c++ compiler. библиотека времени выполнения c++. cpp код.Tiny c compiler. компилятор tcc как установить. %d c compiler. tcc.Compile c fileCompile c fileCompile c fileCompile c fileCompile c fileКомпилятор. ccs компилятор для pic. компилятор с#. online compiler.Compile c fileFile.one. файлы а2. files 1.3.0.0. nax2 file.Программа filezilla. ftp filezilla. felsala. filezilla ftp client.Ассемблер arm. file assembler. macro assembler. последовательный ssi assembler.Compile c fileCompile c fileCompile c fileCompile c fileCompiler process. compiling process.Compile c fileCompile c fileCompile c fileCompile c fileCompile c fileMsvc. msvc компилятор. visual studio compiler options. компилятор msvc библиотеки.Compile c fileCompiler. lcc компилятор. компилятор лого. zhtl компилятор source.File recovery. file recovery restore files. usb flash deleted files recovery. файл usm..